Use recent LLVM compiler with CodeBlocks in WINDOWS


The LLVM compiler collection contains state-of-the-art compilers as well as code checking tools etc. These compilers can be also incorporated into CodeBlocks.

What to do:

  1. Go to the download page (with many documentations) and get the appropriate Windows64 version (
  2. Execute that installation package and install everything into the default target directory  C:\Program Files\LLVM .
    If  German is your language in WINDOWS then install into  C:\Programme\LLVM that is internally the same directory as above.
    In case of installation problems, see [thanks to Stefan Rosenberger]:
    1. Have a look at stackoverflow, and
    2. Install Build-Tools from Visual Studio.
  3. If you will install CodeBlocks after the steps above (and after installing doxygen) then CodeBlocks should find the LLVM compilers automatically and you choose them when you start CodeBlocks for the first time.
    If everything works then you can skip the rest of this minor tutorial.
CodeBlocks has been installed first and LLVM afterwards:
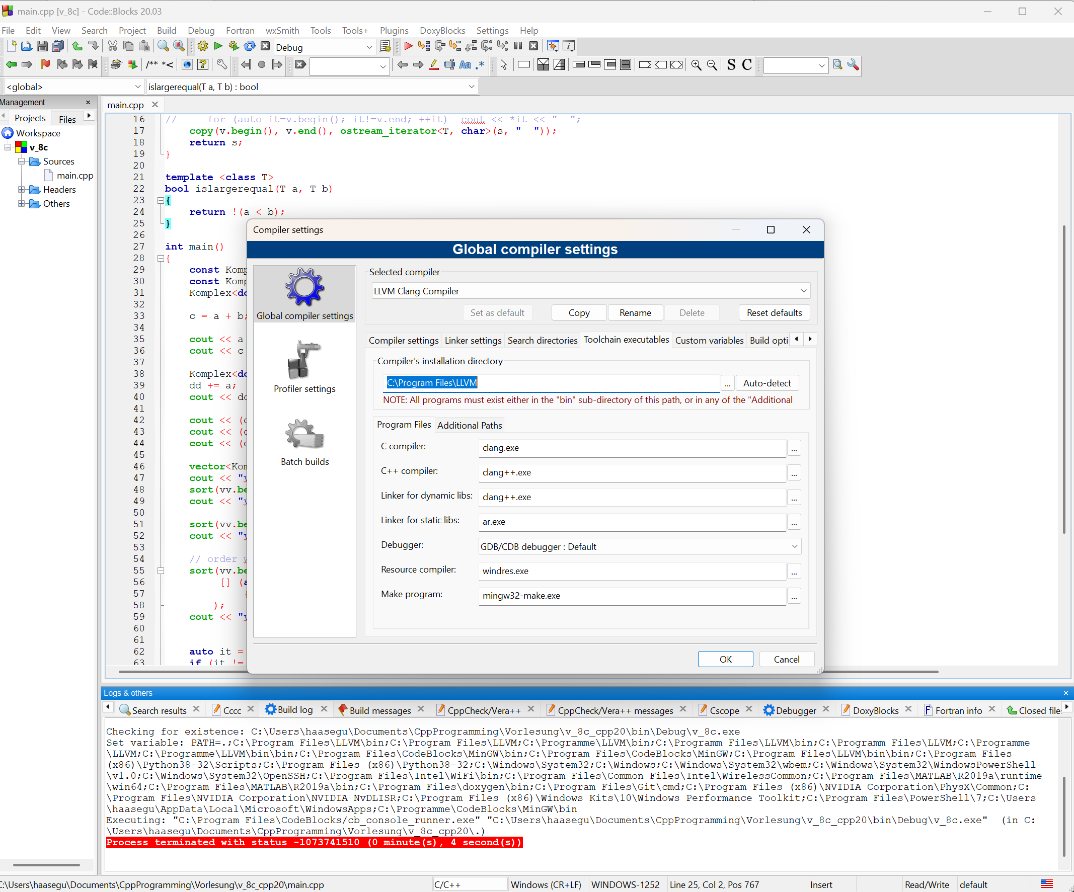
  1. Open Codeblocks and open "Settings"-->"Compiler Settings"-->"Global Compiler Settings"--> "Toolchain Executables", you should see a configuration as in the picture for the selected compiler "GNU GCC Compiler"
  2. Then you should select in that mask the compiler "LLVM Clang Compiler" and change installation directory, C compiler, C++ compiler and linker according to my installation picture.
    Don't change C:\Program Files into C:\Programme if you use German in Windows. The codes insist on the English path names.
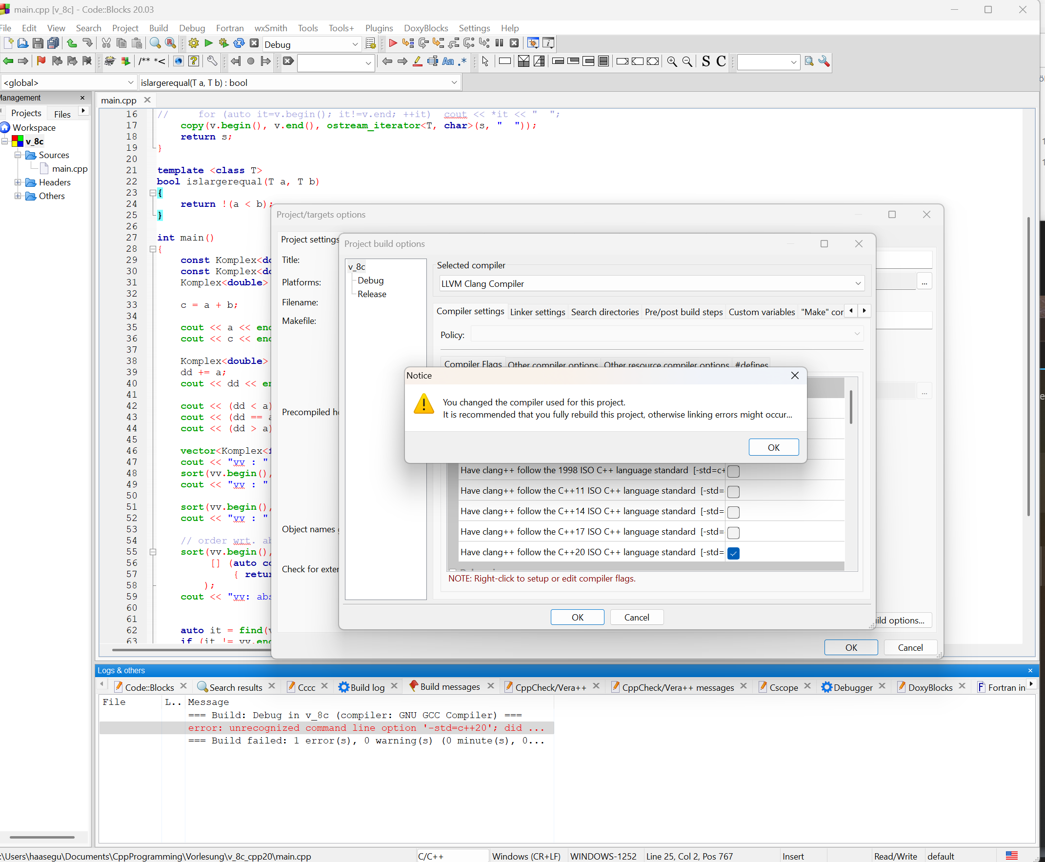
  3. If you have already an existing programming project then you can change its default compiler in the project description and in the properties.



© Gundolf Haase:   März 04, 2025